You are currently viewing documentation for CompuTec AppEngine 3.0 (.NET 8).
If you are working with older environments, you may need the documentation for CompuTec AppEngine 2.0 based on .NET Framework, which is still supported: https://learn.computec.one/docs/appengine/2.0/.
As CompuTec AppEngine 3.0 introduces a new architecture, all CompuTec components must be updated together to ensure full compatibility.
Please review the CompuTec AppEngine 3.0 documentation before starting your installation or upgrade process.
Troubleshooting
Problem: CompuTec WebClient Start couldn't be opened
In some environments, the CompuTec WebClient Start application may fail to open after updating or installing CompuTec AppEngine.
The following error message may appear in SAP Business One Web Client: App could not be opened because the SAP UI5 component of the application could not be loaded.
This issue can occur when the company configuration was not fully refreshed after the update.
Solution
One of the workable solutions is to reinitialize the company in the CompuTec AppEngine Administration Panel.
Reinitializing a company refreshes the company configuration while keeping existing settings. During the process, the company may be temporarily unavailable for users.
To reinitialize the company, follow these steps:
-
Log in to the CompuTec AppEngine Administration Panel.
-
Go to Configuration.
-
In the Companies section, locate the company you want to reinitialize.
-
Click the Active toggle next to the selected company.

-
In the confirmation window, click Reinitialize.

-
Enter the SLD Server user password, and click OK.

-
Wait until the Company Activation Progress window shows all steps completed successfully, and click Close.

After the process is completed, open CompuTec WebClient Start again and verify that the application loads correctly.
Problem: Couldn't activate background processing in CompuTec AppEngine
In some CompuTec AppEngine installations, administrators may encounter an issue where Background Processing cannot be activated for a company. When attempting to enable it, the activation fails and you can see an error.

You may also see that the CompuTec AppEngine log file contains an error similar to: Invalid number: not a valid number string '###_SEVTVALIDCK####'
This issue is usually caused by incorrect custom code in SBO_SP_POSTTRANSACTIONNOTICE, which blocks the CompuTec AppEngine configuration process.
Solution
One of the workable solutions is to check and correct the Post Transaction Notification procedure in the SAP Business One company database.
Custom logic in Post Transaction Notification can affect multiple system processes. Any changes should be reviewed and approved by your SAP Business One administrator or database administrator before proceeding.
First, make sure the SAP environment configuration step was completed correctly: Follow the instructions in our documentation to configure background processing within the SAP environment.
If the issue still occurs:
- Check the
SBO_SP_POSTTRANSACTIONNOTICEprocedure in the company database. - Review any custom queries or validations added to the procedure.
- Temporarily disable or correct the problematic customization.
- Activate the CompuTec AppEngine company again.
After resolving the issue, you will be able to activate Background Processing without problems.
Problem: CompuTec AppEngine fails to start – Event ID 7000 or 7009
On some Windows systems, CompuTec AppEngine may fail to start and Windows Event Viewer logs Event ID 7000 or Event ID 7009. These errors usually indicate that the Windows Service Control Manager stopped waiting for the service to start because it exceeded the allowed startup time.
You may see one or more of the following symptoms:
- CompuTec AppEngine does not start automatically after a system reboot.
- The service fails shortly after startup.
- You can find the following logs in Windows Event Viewer:
-
Event ID 7000:
The service failed to start.
-
Event ID 7009:
A timeout was reached while waiting for the service to connect.
-
Solution
One of the workable solutions is to increase Windows Service Startup Timeout.
This change affects how Windows handles all services during startup. You must discuss and approve it with your system administrator before proceeding. Apply this solution at your own risk.
Windows uses a registry value called ServicesPipeTimeout to determine how long it waits for a service to start. Increasing this timeout can allow CompuTec AppEngine enough time to initialize successfully.
Here’s a step-by-step guide on how to do it:
-
Run Registry Editor as an administrator.

-
Navigate to:
HKEY_LOCAL_MACHINE\SYSTEM\CurrentControlSet\Control
-
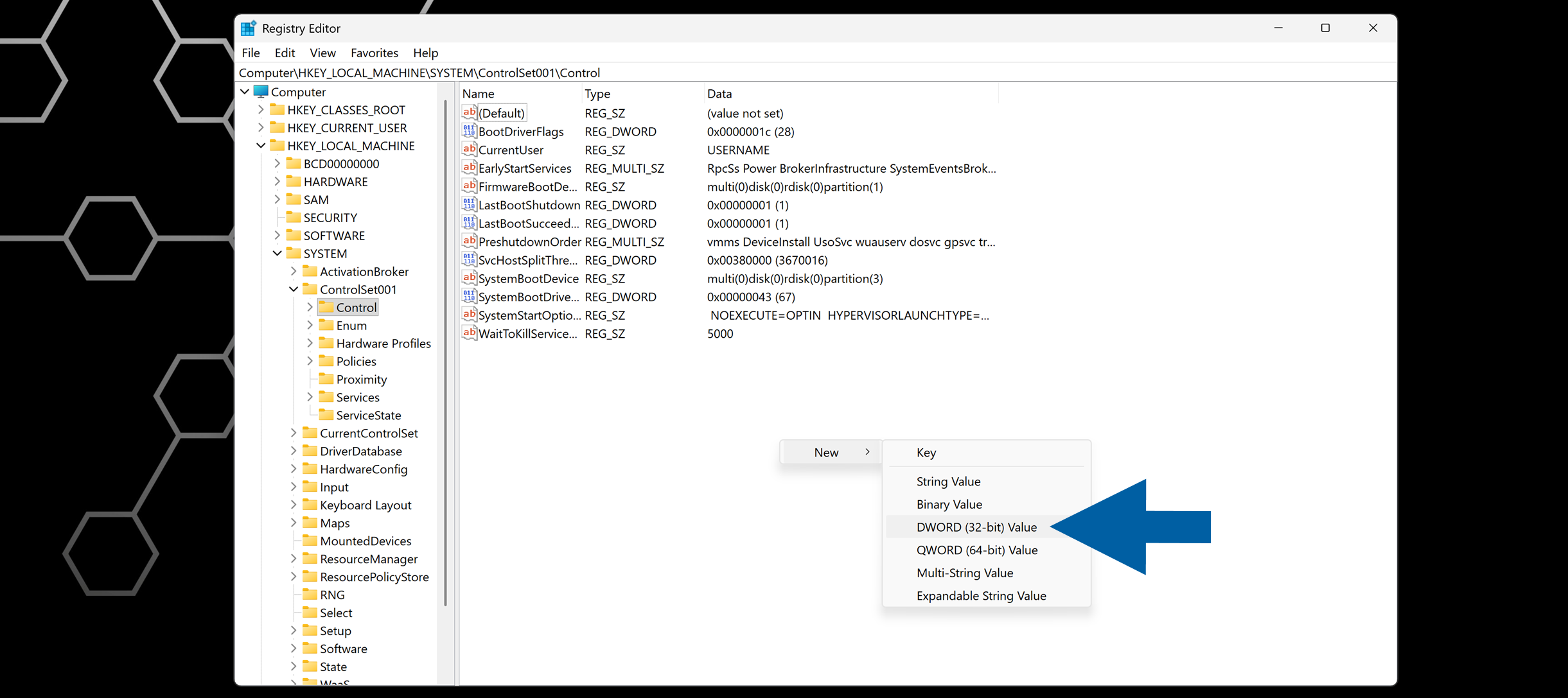
Look for a DWORD value named: ServicesPipeTimeout.
-
(optional) If ServicesPipeTimeout doesn't exist, create it:
- Right-click > New > DWORD (32-bit) Value.

- Name it
ServicesPipeTimeout.
- Right-click > New > DWORD (32-bit) Value.
-
Double-click ServicesPipeTimeout.
-
Enter the value:
120000for 2 minutes, or180000for 3 minutes, and select Decimal.
-
Click OK and close Registry Editor.
-
Restart the system to apply the change.
-
Done! Now you can start CompuTec AppEngine again.
Problem: Hyper-V reserving CompuTec AppEngine default port 54001
On some Windows systems, Hyper-V networking may reserve TCP ports that CompuTec AppEngine needs to start. When this happens, CompuTec AppEngine can't use its default port 54001, and the service doesn't start.
When Hyper-V is turned on, the Windows NAT (WinNAT) service may automatically reserve certain port ranges for virtual networking. If port 54001 is included in one of these ranges, CompuTec AppEngine cannot bind to it, even though nothing else seems to be using it.
You may see one or more of the following symptoms:
- The CompuTec AppEngine service doesn't start or stops immediately after starting.
- Log files or Windows Event Viewer show messages such as:
Address already in use or Failed to bind to port 54001. - No other visible application appears to be using port 54001.
Solution
- You must run these steps as a local administrator.
- Stopping WinNAT may temporarily interrupt networking for virtual machines, for example, Docker.
- Close CompuTec AppEngine and any related admin tools. If CompuTec AppEngine runs as a Windows service, stop it from Services.
- Find Command Prompt in your Start menu, right-click on it and select Run as administrator.
- Run the following command:
net stop winnatto stop the WinNAT service. - Wait until Windows confirms that the service has stopped.
- Run the following command:
net start winnatto start the WinNAT service again. - Once restarted, Windows recalculates the reserved port ranges. In many cases, this frees port 54001 so CompuTec AppEngine can start normally.
- Done! Now you can start CompuTec AppEngine again.
If the problem persists
If AppEngine still cannot start after restarting WinNAT:
- Confirm that no other service is configured to use port 54001.
- Check with your system administrator whether other network tools (Docker, WSL2, additional Hyper-V setups) are reserving the same port range.
- Consider changing the CompuTec AppEngine port (if supported in your configuration) to a port outside the reserved range.
If you need help, or have any questions, contact us via the CompuTec Support Portal.
Problem: CompuTec AppEngine couldn't connect to the database
CompuTec AppEngine fails to connect to the SAP HANA database, and the following error is displayed:
Could not load file or assembly 'Sap.Data.Hana.Core.v2.1, Version=2.7.26.0, Culture=neutral, PublicKeyToken=0326b8ea63db4bc4'. Could not find or load a specific file. (0x80131621).
Solution
You have to ensure that the SAP HANA Database (HDB) Client installed on the system where CompuTec AppEngine runs matches the SAP HANA server revision. It's important that the environment variable path is correctly pointing to the installation directory.
To check the environment variable path, follow these steps:
-
Go to Windows > System Properties > Environment Variables....

-
Locate the variable named HDBDOTNETCORE and note the path. In our example, it's
C:\Program Files\hdbclient\dotnetcore.
-
Open the noted path on your computer.
-
Find the libadonetHDB.dll file, right-click on it, and click Properties.
-
Check its Product version. It must match the HANA Server Revision.

-
Done! Now you know if the environment variable path is correctly pointing to the installation directory.
Problem: Some features are disabled after CompuTec AppEngine upgrade
After upgrading CompuTec AppEngine, some or all CompuTec AppEngine features appear disabled or unavailable.
Solution
To resolve this issue, follow these steps:
-
Log in to CompuTec AppEngine Administration Panel.
-
Navigate to Configuration.
-
Review the list of your companies.
-
Click the Update required label and complete the guided steps to finish the company update process.

-
Done! Now all features are active.